Maksymalna Wydajność Floty Robotów AMR z IRPARK
Zwiększ efektywność i precyzję zarządzania flotą robotów AMR dzięki inteligentnym rozwiązaniom. Nasze systemy optymalizują trasy, minimalizują przestoje i maksymalizują wydajność operacyjną.
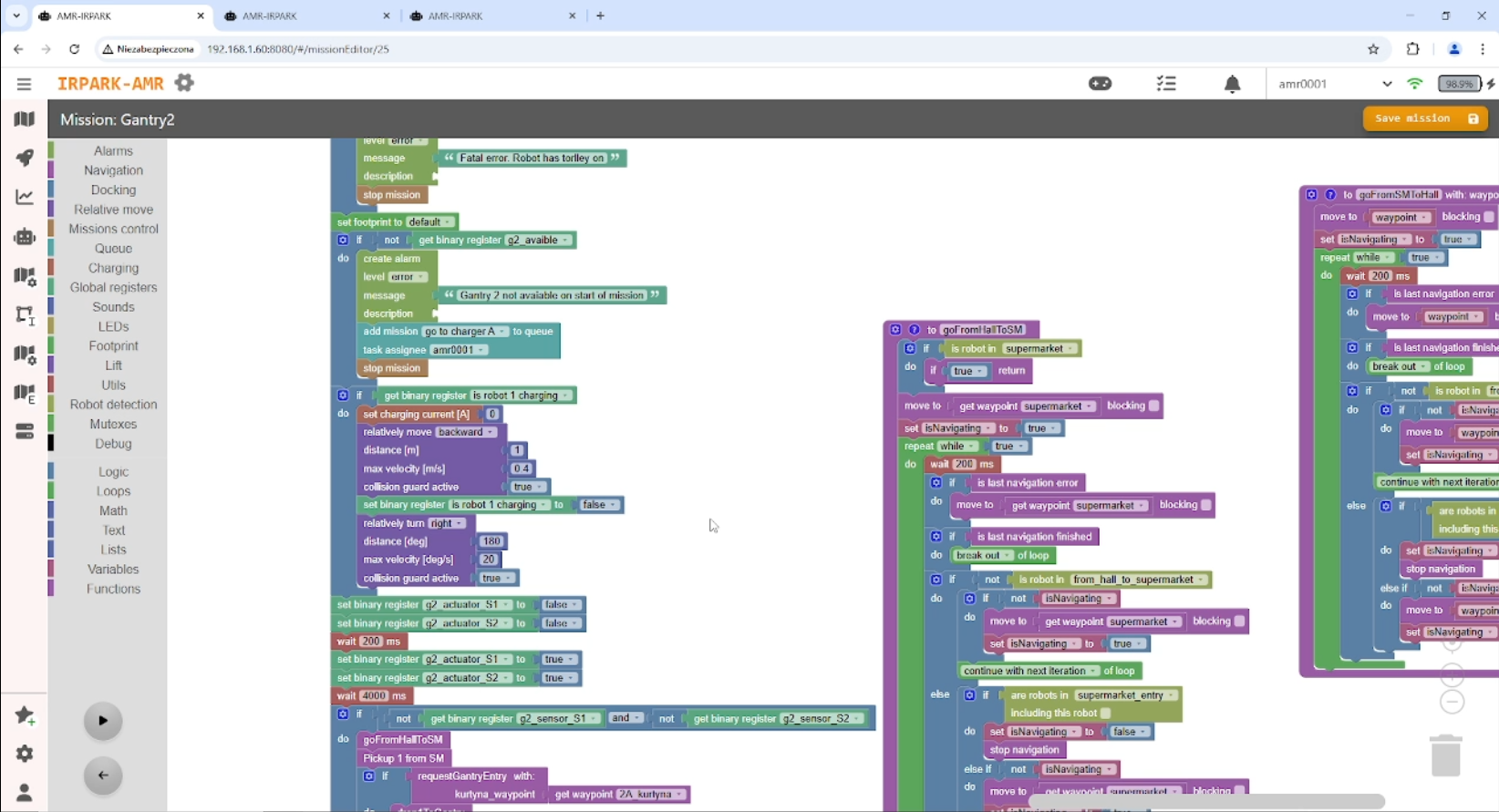
Oprogramowanie optymalizujące ruch AMR
Zadbaj o płynny i bezpieczny ruch robotów AMR w harmonii z pracownikami dzięki inteligentnemu zarządzaniu flotą. Zaawansowane algorytmy optymalizują trasy w czasie rzeczywistym i usprawniając współpracę ludzi z robotami.
czas uruchomienia jednego robota w zakładzie
<
0
h
Skrócenie czasu transportu wewnętrznego
do
0
%
Dla użytkownikówCo usprawnia oprogramowanie do zarządzania robotami AMR?
- Transport wewnętrzny – automatyczne dostawy, optymalne trasy, redukcja czasu o 30–50%
- Magazynowanie – szybsza kompletacja, mniej błędów, dynamiczne zarządzanie przestrzenią
- Monitorowanie – śledzenie w czasie rzeczywistym, inteligentne omijanie przeszkód
- Integracja z systemami – automatyczna wymiana danych (WMS, ERP, MES)
- Bezpieczeństwo i ergonomia – mniej wypadków, odciążenie pracowników
- Efektywność +30–60%, niższe koszty, lepsza logistyka
Dla integratorówIntuicyjne aplikacja webowa do programowania
- Szybsza konfiguracja – uruchomienie robotów do 50% szybciej, brak potrzeby lokalnej instalacji
- Łatwe programowanie – redukcja czasu tworzenia tras i zadań o 30–60% dzięki wizualnemu edytorowi
- Zdalne zarządzanie – monitorowanie w czasie rzeczywistym, zmiana tras i zadań w kilka sekund
- Optymalizacja tras – do 40% krótsze trasy dzięki dynamicznemu omijaniu przeszkód i AI
- Integracja z systemami – automatyczna wymiana danych, redukcja błędów logistycznych o 30–50%
- Obsługa na każdym urządzeniu – dostęp do systemu z przeglądarki internetowej, bez potrzeby dodatkowego oprogramowania
- Szybkie szkolenie – obsługa oprogramowania przyswajana w maksymalnie 1 dzień
Nawet 60% szybsze wdrożenie, większa kontrola i maksymalna efektywność floty AMR
szkolenie z programowania robota
<
0
h







Zawsze jesteśmy gotowi, aby Ci pomóc i odpowiedzieć na Twoje pytania
Telefon
+48 503-151-452
+48 534-629-076
Zainteresowany współpracą z nami?
biuro@irpark.pl
bondarczuk.bartlomiej@irpark.pl
od 2015
